Poucos conseguem treebox em page
Moderador: Moderadores
- JoséQuintas
- Administrador

- Mensagens: 20469
- Registrado em: 26 Fev 2007 11:59
- Localização: São Paulo-SP
- Curtiram: 2 vezes
Poucos conseguem treebox em page
Poucos fazem isso.
A princípio treebox parece só funcionar em WINDOW
Mas meu uso de FIVEWIN mostrou que algumas coisas são diferentes pra DIALOG.
Quando você cria WINDOW ela está lá.... o que precisa dela ela está lá....
Quando você cria DIALOG, ela só vai ser criada no final, não adianta enviar comando pra mexer na janela porque ela ainda não existe.
Ok até aqui ?
Solução:
Na Dialog precisa colocar mudanças de treeview no INIT da DIALOG.
Ok até aqui ?
Mas nessa imagem a dialog é do DEMOALL e não do exemplo.
E passo pro exemplo a TAB.
E com certeza mais de um exemplo vai precisar disso.
Pois é... tá funcionando.
Como fiz isso ?
Vai estar na hwgui.
Agora ajustar o outro exemplo de treebox.
A princípio treebox parece só funcionar em WINDOW
Mas meu uso de FIVEWIN mostrou que algumas coisas são diferentes pra DIALOG.
Quando você cria WINDOW ela está lá.... o que precisa dela ela está lá....
Quando você cria DIALOG, ela só vai ser criada no final, não adianta enviar comando pra mexer na janela porque ela ainda não existe.
Ok até aqui ?
Solução:
Na Dialog precisa colocar mudanças de treeview no INIT da DIALOG.
Ok até aqui ?
Mas nessa imagem a dialog é do DEMOALL e não do exemplo.
E passo pro exemplo a TAB.
E com certeza mais de um exemplo vai precisar disso.
Pois é... tá funcionando.
Como fiz isso ?
Vai estar na hwgui.
Agora ajustar o outro exemplo de treebox.
José M. C. Quintas
Harbour 3.2, mingw, multithread, gtwvg, fivewin 25.12, dbfcdx, MySQL, ADOClass, PDFClass, SefazClass, (hwgui), (hmg3), (hmg extended), (oohg), PNotepad, ASP, (Linux/Flagship/harbour 3.2)
"The world is full of kings and queens, who blind our eyes and steal our dreams Its Heaven and Hell"
https://github.com/JoseQuintas/
Harbour 3.2, mingw, multithread, gtwvg, fivewin 25.12, dbfcdx, MySQL, ADOClass, PDFClass, SefazClass, (hwgui), (hmg3), (hmg extended), (oohg), PNotepad, ASP, (Linux/Flagship/harbour 3.2)
"The world is full of kings and queens, who blind our eyes and steal our dreams Its Heaven and Hell"
https://github.com/JoseQuintas/
- JoséQuintas
- Administrador

- Mensagens: 20469
- Registrado em: 26 Fev 2007 11:59
- Localização: São Paulo-SP
- Curtiram: 2 vezes
Poucos conseguem treebox em page
EBA
Deu certo.
Cada exemplo vai colocando o init que precisar no demoall.
Muito bom quando dá certo.
Mas o visual continua ruim kkkkkkkkkk
Deu certo.
Cada exemplo vai colocando o init que precisar no demoall.
Muito bom quando dá certo.
Mas o visual continua ruim kkkkkkkkkk
José M. C. Quintas
Harbour 3.2, mingw, multithread, gtwvg, fivewin 25.12, dbfcdx, MySQL, ADOClass, PDFClass, SefazClass, (hwgui), (hmg3), (hmg extended), (oohg), PNotepad, ASP, (Linux/Flagship/harbour 3.2)
"The world is full of kings and queens, who blind our eyes and steal our dreams Its Heaven and Hell"
https://github.com/JoseQuintas/
Harbour 3.2, mingw, multithread, gtwvg, fivewin 25.12, dbfcdx, MySQL, ADOClass, PDFClass, SefazClass, (hwgui), (hmg3), (hmg extended), (oohg), PNotepad, ASP, (Linux/Flagship/harbour 3.2)
"The world is full of kings and queens, who blind our eyes and steal our dreams Its Heaven and Hell"
https://github.com/JoseQuintas/
-
alxsts
- Colaborador

- Mensagens: 3122
- Registrado em: 12 Ago 2008 15:50
- Localização: São Paulo-SP-Brasil
- Curtiram: 1 vez
Poucos conseguem treebox em page
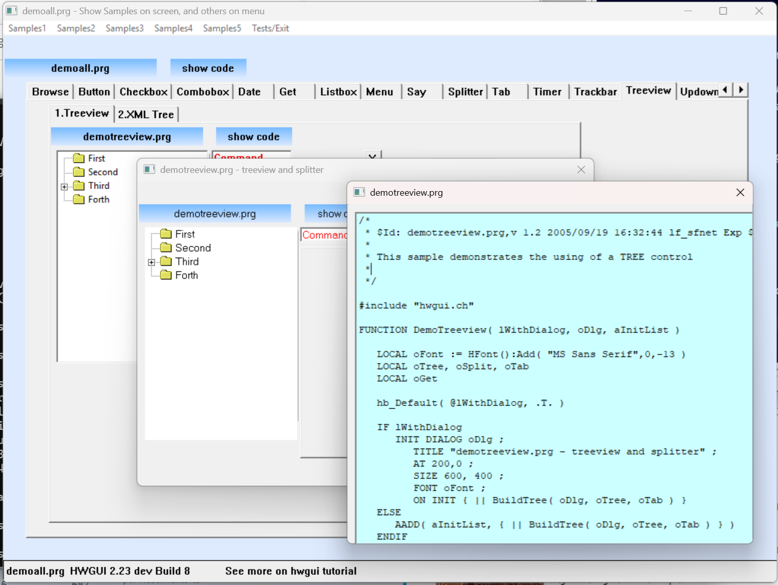
Olá!
O que é um TreeBox?
Conheço TreeView, como o mostrado na imagem acima, e disponível em várias linguagens e bibliotecas GUI.
O que é um TreeBox?
Conheço TreeView, como o mostrado na imagem acima, e disponível em várias linguagens e bibliotecas GUI.
[]´s
Alexandre Santos (AlxSts)
Alexandre Santos (AlxSts)
- JoséQuintas
- Administrador

- Mensagens: 20469
- Registrado em: 26 Fev 2007 11:59
- Localização: São Paulo-SP
- Curtiram: 2 vezes
Poucos conseguem treebox em page
Peguei do exemplo, chamaram de treebox.
Na hwgui é TREE
Mas foi bom avisar, mudar os nomes.
Acho que chamaram de treebox porque monta a caixa com o tree dentro.
Tô mudando tanto os nomes, uma vez a mais ou a menos não faz diferença. kkkk
Lembrando: além do nome aí, ele puxa o exemplo demotreebox.prg
Na hwgui é TREE
Mas foi bom avisar, mudar os nomes.
Acho que chamaram de treebox porque monta a caixa com o tree dentro.
Tô mudando tanto os nomes, uma vez a mais ou a menos não faz diferença. kkkk
Lembrando: além do nome aí, ele puxa o exemplo demotreebox.prg
José M. C. Quintas
Harbour 3.2, mingw, multithread, gtwvg, fivewin 25.12, dbfcdx, MySQL, ADOClass, PDFClass, SefazClass, (hwgui), (hmg3), (hmg extended), (oohg), PNotepad, ASP, (Linux/Flagship/harbour 3.2)
"The world is full of kings and queens, who blind our eyes and steal our dreams Its Heaven and Hell"
https://github.com/JoseQuintas/
Harbour 3.2, mingw, multithread, gtwvg, fivewin 25.12, dbfcdx, MySQL, ADOClass, PDFClass, SefazClass, (hwgui), (hmg3), (hmg extended), (oohg), PNotepad, ASP, (Linux/Flagship/harbour 3.2)
"The world is full of kings and queens, who blind our eyes and steal our dreams Its Heaven and Hell"
https://github.com/JoseQuintas/
- JoséQuintas
- Administrador

- Mensagens: 20469
- Registrado em: 26 Fev 2007 11:59
- Localização: São Paulo-SP
- Curtiram: 2 vezes
Poucos conseguem treebox em page
Tá começando a ficar com visual melhor.
E a lista já ultrapassou o limite da tela, e isso porque tem sub-tabs, com mais de um exemplo.
Por exemplo, browse tem DBF, Array, e ADO.
E a lista já ultrapassou o limite da tela, e isso porque tem sub-tabs, com mais de um exemplo.
Por exemplo, browse tem DBF, Array, e ADO.
José M. C. Quintas
Harbour 3.2, mingw, multithread, gtwvg, fivewin 25.12, dbfcdx, MySQL, ADOClass, PDFClass, SefazClass, (hwgui), (hmg3), (hmg extended), (oohg), PNotepad, ASP, (Linux/Flagship/harbour 3.2)
"The world is full of kings and queens, who blind our eyes and steal our dreams Its Heaven and Hell"
https://github.com/JoseQuintas/
Harbour 3.2, mingw, multithread, gtwvg, fivewin 25.12, dbfcdx, MySQL, ADOClass, PDFClass, SefazClass, (hwgui), (hmg3), (hmg extended), (oohg), PNotepad, ASP, (Linux/Flagship/harbour 3.2)
"The world is full of kings and queens, who blind our eyes and steal our dreams Its Heaven and Hell"
https://github.com/JoseQuintas/
- JoséQuintas
- Administrador

- Mensagens: 20469
- Registrado em: 26 Fev 2007 11:59
- Localização: São Paulo-SP
- Curtiram: 2 vezes
Poucos conseguem treebox em page
Tava começando a dar trabalho, então parto logo pro automático....
Quando a gente define as variáveis direitinho....
Tive que usar um truque aqui, fazer o que....
cria a lista
Como a gente faz a tab? tab.... page... conteudo.... endpage....
Foi isso que fiz.
Mas sem recursividade, porque só vai ter dois níveis, e a de dentro tem tamanho diferente da de fora.
Falta só preencher o ELSE.
O ELSE é para os casos aonde não dá pra ficar na tab, como por exemplo mostrar menus.
Nesse caso é um button pra chamar o exemplo.
Agora mais fácil mexer nas opções.
E agora tá bem visível que chamo os exemplos individuais.
O programa com tudo junto é praticamente isso acima.
Quando a gente define as variáveis direitinho....
Tive que usar um truque aqui, fazer o que....
cria a lista
Código: Selecionar todos
MenuOption( "Browse" )
MenuDrop()
MenuOption( "1.Browse ADO", { |o| DemoBrowseADO( .F., o ) } )
MenuOption( "2.Browse Array", { |o| DemoBrowseArray( .F., o ) } )
MenuOption( "3.Browse DBF", { |o| DemoBrowseDbf( .F., o ) } )
MenuUndrop()
MenuOption( "Button" )
MenuDrop()
MenuOption( "1.OwnerButton", { |o| DemoOwner( .F., o ) } )
#ifdef __PLATFORM_WINDOWS
MenuOption( "2.ShadeButton", { |o| DemoShadeBtn( .F., o ) } )
#endif
MenuUnDrop()
MenuOption( "Checkbox", { |o| DemoCheckbox( .F., o ) } )
MenuOption( "Combobox", { |o| DemoCombobox( .F., o ) } )
MenuOption( "Date" )
MenuDrop()
#ifdef __PLATFORM__WINDOWS
MenuOption( "1.MonthCal", { |o| DemoMonthCal( .F., o ) } )
#endif
MenuOption( "DateSelect", { |o| DemoDateSelect( .F., o ) } )
MenuOption( "Alt.DPicker", { |o| DemoAltDPicker( .F., o ) } )
MenuUnDrop()
MenuOption( "Get" )
MenuDrop()
MenuOption( "1.DemoGet2", { |o| DemoGet2( .F., o ) } )
MenuUnDrop()
MenuOption( "Listbox" )
MenuDrop()
MenuOption( "1.Listbox Alt", { |o| DemoListBoxSub( .F., o ) } )
MenuUndrop()
MenuOption( "Menu" )
MenuDrop()
MenuOption( "1.menu", , "demomenu.prg", { |o| DemoMenu( .F., o ) } )
MenuOption( "2.menuxml", , "demomenuxml.prg", { |o| DemoMenuXml( .F., o ) } )
MenuUnDrop()
MenuOption( "Say" )
MenuDrop()
MenuOption( "1.DemoGet2", { |o| DemoGet2( .F., o ) } )
MenuUnDrop()
MenuOption( "Splitter" )
MenuDrop()
MenuOption( "1.Treeview", { |o| DemoTreeview( .F., o, aInitList ) } )
MenuOption( "2.XML Tree", { |o| DemoXmlTree( .F., o ) } )
MenuUnDrop()
MenuOption( "Tab" )
MenuDrop()
MenuOption( "1.Lenta", { |o| DemoLenta( .F., o ) } )
MenuOption( "2.Tab", { |o| DemoTab( .F., o ) } )
MenuUnDrop()
MenuOption( "Timer", { |o| DemoGet2( .F., o ) } )
MenuOption( "Trackbar" )
MenuDrop()
MenuOption( "1.HTrack", { |o| DemoHTrack( .F., o ) } )
MenuUnDrop()
MenuOption( "Treeview" )
MenuDrop()
MenuOption( "1.Treeview", { |o| DemoTreeview( .F., o, aInitList ) } )
MenuOption( "2.XML Tree", { |o| DemoXmlTree( .F., o ) } )
MenuUnDrop()
MenuOption( "UpDown", { |o| DemoUpDown( .F., o ) } )
MenuOption( "AppData", { |o| DemoDbfData( .F., o ) } )
Foi isso que fiz.
Mas sem recursividade, porque só vai ter dois níveis, e a de dentro tem tamanho diferente da de fora.
Código: Selecionar todos
FOR EACH aOption IN aMenuOptions
BEGIN PAGE aOption[ 1 ] OF oTab
IF Len( aOption[ 2 ] ) == 0 // no other level
IF ValType( aOption[ 3 ] ) == "B"
Eval( aOption[ 3 ], oTab )
ELSE
ENDIF
ELSE
FOR EACH oTab2 IN { Nil } // to have unique otab2
@ 30, 30 TAB oTab2 ITEMS {} SIZE 800, 500 OF oTab
FOR EACH aOption2 IN aOption[ 2 ]
BEGIN PAGE aOption2[ 1 ] OF oTab2
IF ValType( aOption2[ 3 ] ) == "B"
Eval( aOption2[ 3 ], oTab2 )
ELSE
ENDIF
END PAGE OF oTab2
NEXT
NEXT
ENDIF
END PAGE OF oTab
NEXT
O ELSE é para os casos aonde não dá pra ficar na tab, como por exemplo mostrar menus.
Nesse caso é um button pra chamar o exemplo.
Agora mais fácil mexer nas opções.
E agora tá bem visível que chamo os exemplos individuais.
O programa com tudo junto é praticamente isso acima.
José M. C. Quintas
Harbour 3.2, mingw, multithread, gtwvg, fivewin 25.12, dbfcdx, MySQL, ADOClass, PDFClass, SefazClass, (hwgui), (hmg3), (hmg extended), (oohg), PNotepad, ASP, (Linux/Flagship/harbour 3.2)
"The world is full of kings and queens, who blind our eyes and steal our dreams Its Heaven and Hell"
https://github.com/JoseQuintas/
Harbour 3.2, mingw, multithread, gtwvg, fivewin 25.12, dbfcdx, MySQL, ADOClass, PDFClass, SefazClass, (hwgui), (hmg3), (hmg extended), (oohg), PNotepad, ASP, (Linux/Flagship/harbour 3.2)
"The world is full of kings and queens, who blind our eyes and steal our dreams Its Heaven and Hell"
https://github.com/JoseQuintas/
- JoséQuintas
- Administrador

- Mensagens: 20469
- Registrado em: 26 Fev 2007 11:59
- Localização: São Paulo-SP
- Curtiram: 2 vezes
Poucos conseguem treebox em page
Pra quem se perdeu, é só olhar acima.
begin page... conteudo... endpage.
Qual vai ser o conteúdo?
Depende
- se tem subopções, começa outra tab, tudo de novo aí dentro.
- se tem codeblock, é executar
- caso contrário, o button que ainda não criei
Meu menu sempre foi assim.
É tudo questão de definir direito as variáveis, elas mesmas podem fazer o trabalho do que seria uma rotina extensa.
begin page... conteudo... endpage.
Qual vai ser o conteúdo?
Depende
- se tem subopções, começa outra tab, tudo de novo aí dentro.
- se tem codeblock, é executar
- caso contrário, o button que ainda não criei
Meu menu sempre foi assim.
É tudo questão de definir direito as variáveis, elas mesmas podem fazer o trabalho do que seria uma rotina extensa.
José M. C. Quintas
Harbour 3.2, mingw, multithread, gtwvg, fivewin 25.12, dbfcdx, MySQL, ADOClass, PDFClass, SefazClass, (hwgui), (hmg3), (hmg extended), (oohg), PNotepad, ASP, (Linux/Flagship/harbour 3.2)
"The world is full of kings and queens, who blind our eyes and steal our dreams Its Heaven and Hell"
https://github.com/JoseQuintas/
Harbour 3.2, mingw, multithread, gtwvg, fivewin 25.12, dbfcdx, MySQL, ADOClass, PDFClass, SefazClass, (hwgui), (hmg3), (hmg extended), (oohg), PNotepad, ASP, (Linux/Flagship/harbour 3.2)
"The world is full of kings and queens, who blind our eyes and steal our dreams Its Heaven and Hell"
https://github.com/JoseQuintas/
- JoséQuintas
- Administrador

- Mensagens: 20469
- Registrado em: 26 Fev 2007 11:59
- Localização: São Paulo-SP
- Curtiram: 2 vezes
Poucos conseguem treebox em page
Aqui usei um truque não comum.
Esse FOR EACH oTab2 é só pra criar essa variável LOCAL dentro da rotina.
Sem isso, oTAB2 vai ficar mudando de valor dentro do codeblock, e vai rodar rotina errada.
Sim...
Voce cria o codeblock com oTab2, mas no for/next ela acabaria tendo outro conteúdo.
Voce cria pensando na rotina ZERO, mas quando executar vai ser a rotina CINCO.
Esse FOR/EACH faz com que seja uma variável oTab2 diferente a "cada rodada".
Mais simples do que dividir a rotina em funções.
Esse FOR EACH oTab2 é só pra criar essa variável LOCAL dentro da rotina.
Sem isso, oTAB2 vai ficar mudando de valor dentro do codeblock, e vai rodar rotina errada.
Sim...
Voce cria o codeblock com oTab2, mas no for/next ela acabaria tendo outro conteúdo.
Voce cria pensando na rotina ZERO, mas quando executar vai ser a rotina CINCO.
Esse FOR/EACH faz com que seja uma variável oTab2 diferente a "cada rodada".
Mais simples do que dividir a rotina em funções.
José M. C. Quintas
Harbour 3.2, mingw, multithread, gtwvg, fivewin 25.12, dbfcdx, MySQL, ADOClass, PDFClass, SefazClass, (hwgui), (hmg3), (hmg extended), (oohg), PNotepad, ASP, (Linux/Flagship/harbour 3.2)
"The world is full of kings and queens, who blind our eyes and steal our dreams Its Heaven and Hell"
https://github.com/JoseQuintas/
Harbour 3.2, mingw, multithread, gtwvg, fivewin 25.12, dbfcdx, MySQL, ADOClass, PDFClass, SefazClass, (hwgui), (hmg3), (hmg extended), (oohg), PNotepad, ASP, (Linux/Flagship/harbour 3.2)
"The world is full of kings and queens, who blind our eyes and steal our dreams Its Heaven and Hell"
https://github.com/JoseQuintas/
- JoséQuintas
- Administrador

- Mensagens: 20469
- Registrado em: 26 Fev 2007 11:59
- Localização: São Paulo-SP
- Curtiram: 2 vezes
Poucos conseguem treebox em page
Acabei de usar isto outra vez.
Tava ssim:
Agora tá assim:
Vantagem ?
Deu erro de não achar a função, porque alterei pra STATIC
É legal isso.
É princípio básico da programação
Definir tipo de variável e de função também.
O exemplo tem tudo que precisa.
Nenhuma outra rotina pode alterar o que ele usa.
E ele não altera nenhuma outra rotina.
Dá pra ir juntando exemplos, sem medo de ser feliz, até algum limite estourar kkkkk
Notas:
O uso de macro nesse exemplo foi justamente pra contornar o problema da variável em codeblock.
Mas falhou, porque não fez o mesmo com a função.
O FOR/EACH resolveu, de um jeito muito melhor, sem surpresas em run-time.
Voltei no assunto porque apareceu essa situação.
Nessa situação tem essa função chamada, que deu erro, e mostra outra vantagem do uso
Tava ssim:
Código: Selecionar todos
Hwg_DefineMenuItem( fname, 1020+i, &( "{||NewItem("+LTrim(Str(i,2))+")}" ) )
Código: Selecionar todos
FOR EACH nPos IN { i } // variable for codeblock
Hwg_DefineMenuItem( fname, 1020 + i, { || NewItem( nPos ) } )
NEXT
Deu erro de não achar a função, porque alterei pra STATIC
É legal isso.
É princípio básico da programação
Definir tipo de variável e de função também.
O exemplo tem tudo que precisa.
Nenhuma outra rotina pode alterar o que ele usa.
E ele não altera nenhuma outra rotina.
Dá pra ir juntando exemplos, sem medo de ser feliz, até algum limite estourar kkkkk
Notas:
O uso de macro nesse exemplo foi justamente pra contornar o problema da variável em codeblock.
Mas falhou, porque não fez o mesmo com a função.
O FOR/EACH resolveu, de um jeito muito melhor, sem surpresas em run-time.
Voltei no assunto porque apareceu essa situação.
Nessa situação tem essa função chamada, que deu erro, e mostra outra vantagem do uso
José M. C. Quintas
Harbour 3.2, mingw, multithread, gtwvg, fivewin 25.12, dbfcdx, MySQL, ADOClass, PDFClass, SefazClass, (hwgui), (hmg3), (hmg extended), (oohg), PNotepad, ASP, (Linux/Flagship/harbour 3.2)
"The world is full of kings and queens, who blind our eyes and steal our dreams Its Heaven and Hell"
https://github.com/JoseQuintas/
Harbour 3.2, mingw, multithread, gtwvg, fivewin 25.12, dbfcdx, MySQL, ADOClass, PDFClass, SefazClass, (hwgui), (hmg3), (hmg extended), (oohg), PNotepad, ASP, (Linux/Flagship/harbour 3.2)
"The world is full of kings and queens, who blind our eyes and steal our dreams Its Heaven and Hell"
https://github.com/JoseQuintas/
- JoséQuintas
- Administrador

- Mensagens: 20469
- Registrado em: 26 Fev 2007 11:59
- Localização: São Paulo-SP
- Curtiram: 2 vezes
Poucos conseguem treebox em page
E se precisar de mais de uma variável ?
FOR/EACH faz isso
Só fazer isso com e sem FOR/EACH e vai ver a diferença.
Provavelmente sem FOR/EACH vai mostrar sempre 11, 11
FOR/EACH faz isso
Código: Selecionar todos
aCodeList := {}
FOR nCont = 1 TO 10
FOR nCont2 - 1 TO 10
FOR EACH a, b IN { nCont }, { nCont2 }
AAdd( aCodeList, { || Calcula( a, b ) } )
NEXT
NEXT
NEXT
FOR EACH bCode IN aCodeList
? Eval( aCode )
NEXT
FUNCTION Calcula( a, b )
? a, b
RETURN Nil
Provavelmente sem FOR/EACH vai mostrar sempre 11, 11
José M. C. Quintas
Harbour 3.2, mingw, multithread, gtwvg, fivewin 25.12, dbfcdx, MySQL, ADOClass, PDFClass, SefazClass, (hwgui), (hmg3), (hmg extended), (oohg), PNotepad, ASP, (Linux/Flagship/harbour 3.2)
"The world is full of kings and queens, who blind our eyes and steal our dreams Its Heaven and Hell"
https://github.com/JoseQuintas/
Harbour 3.2, mingw, multithread, gtwvg, fivewin 25.12, dbfcdx, MySQL, ADOClass, PDFClass, SefazClass, (hwgui), (hmg3), (hmg extended), (oohg), PNotepad, ASP, (Linux/Flagship/harbour 3.2)
"The world is full of kings and queens, who blind our eyes and steal our dreams Its Heaven and Hell"
https://github.com/JoseQuintas/
- JoséQuintas
- Administrador

- Mensagens: 20469
- Registrado em: 26 Fev 2007 11:59
- Localização: São Paulo-SP
- Curtiram: 2 vezes
Poucos conseguem treebox em page
Me veio na cabeça....
A IA mostraria algo assim ?
Acho que não.
Pra IA, FOR/EACH é pra outro uso.
A IA mostraria algo assim ?
Acho que não.
Pra IA, FOR/EACH é pra outro uso.
José M. C. Quintas
Harbour 3.2, mingw, multithread, gtwvg, fivewin 25.12, dbfcdx, MySQL, ADOClass, PDFClass, SefazClass, (hwgui), (hmg3), (hmg extended), (oohg), PNotepad, ASP, (Linux/Flagship/harbour 3.2)
"The world is full of kings and queens, who blind our eyes and steal our dreams Its Heaven and Hell"
https://github.com/JoseQuintas/
Harbour 3.2, mingw, multithread, gtwvg, fivewin 25.12, dbfcdx, MySQL, ADOClass, PDFClass, SefazClass, (hwgui), (hmg3), (hmg extended), (oohg), PNotepad, ASP, (Linux/Flagship/harbour 3.2)
"The world is full of kings and queens, who blind our eyes and steal our dreams Its Heaven and Hell"
https://github.com/JoseQuintas/
- JoséQuintas
- Administrador

- Mensagens: 20469
- Registrado em: 26 Fev 2007 11:59
- Localização: São Paulo-SP
- Curtiram: 2 vezes
ao
EITA !!!!
A parte que poucos conhecem aumentou mais.
Então... cria a tab page.
Se a opção for texto.... precisa ser separada , cria um button pra fazer a execução - é o caso de exemplo de menu
Mas se o texto começa com MT - multithread - o button vai executar em multithread. é o caso de exemplo MDI
Senão, se tudo ok, executa o exemplo, que é pra ele criar o visual dele dentro da tab.
Agora sim, tudo pode ficar no demoall, até exemplo que precisa ser WINDOW principal.
A parte que poucos conhecem aumentou mais.
Código: Selecionar todos
MenuOption( "MT-Experimental" )
MenuDrop()
MenuOption( "A All", "MT A", { || DlgMDI() } )
MenuUnDrop()
Código: Selecionar todos
BEGIN PAGE aOption2[ 1 ] OF oTabLevel2
IF ValType( aOption2[ 3 ] ) == "C" // can't run on tabpage
IF Left( aOption2[ 3 ], 3 ) == "MT"
@ 30, 50 BUTTON "run " + aOption2[ 3 ] ;
SIZE 200, 24 ;
ON CLICK aOption2[ 4 ]
ELSE
@ 30, 50 BUTTON aOption2[ 3 ] ;
SIZE 200, 24 ;
ON CLICK { || hb_ThreadStart( { || hwg_InitProc(), Eval( aOption2[ 4 ] ) } ) }
ENDIF
ELSE
Eval( aOption2[ 3 ], oTabLevel2 )
ENDIF
END PAGE OF oTabLevel2
Se a opção for texto.... precisa ser separada , cria um button pra fazer a execução - é o caso de exemplo de menu
Mas se o texto começa com MT - multithread - o button vai executar em multithread. é o caso de exemplo MDI
Senão, se tudo ok, executa o exemplo, que é pra ele criar o visual dele dentro da tab.
Agora sim, tudo pode ficar no demoall, até exemplo que precisa ser WINDOW principal.
José M. C. Quintas
Harbour 3.2, mingw, multithread, gtwvg, fivewin 25.12, dbfcdx, MySQL, ADOClass, PDFClass, SefazClass, (hwgui), (hmg3), (hmg extended), (oohg), PNotepad, ASP, (Linux/Flagship/harbour 3.2)
"The world is full of kings and queens, who blind our eyes and steal our dreams Its Heaven and Hell"
https://github.com/JoseQuintas/
Harbour 3.2, mingw, multithread, gtwvg, fivewin 25.12, dbfcdx, MySQL, ADOClass, PDFClass, SefazClass, (hwgui), (hmg3), (hmg extended), (oohg), PNotepad, ASP, (Linux/Flagship/harbour 3.2)
"The world is full of kings and queens, who blind our eyes and steal our dreams Its Heaven and Hell"
https://github.com/JoseQuintas/
- JoséQuintas
- Administrador

- Mensagens: 20469
- Registrado em: 26 Fev 2007 11:59
- Localização: São Paulo-SP
- Curtiram: 2 vezes
Poucos conseguem treebox em page
Infelizmente, alarme falso.
Caiu no mesmo problema de não poder usar Window.
Sem mais testes mt tão cedo.
Pro restante nem precisa, tá tudo rodando ao mesmo tempo em tabpage
Caiu no mesmo problema de não poder usar Window.
Sem mais testes mt tão cedo.
Pro restante nem precisa, tá tudo rodando ao mesmo tempo em tabpage
José M. C. Quintas
Harbour 3.2, mingw, multithread, gtwvg, fivewin 25.12, dbfcdx, MySQL, ADOClass, PDFClass, SefazClass, (hwgui), (hmg3), (hmg extended), (oohg), PNotepad, ASP, (Linux/Flagship/harbour 3.2)
"The world is full of kings and queens, who blind our eyes and steal our dreams Its Heaven and Hell"
https://github.com/JoseQuintas/
Harbour 3.2, mingw, multithread, gtwvg, fivewin 25.12, dbfcdx, MySQL, ADOClass, PDFClass, SefazClass, (hwgui), (hmg3), (hmg extended), (oohg), PNotepad, ASP, (Linux/Flagship/harbour 3.2)
"The world is full of kings and queens, who blind our eyes and steal our dreams Its Heaven and Hell"
https://github.com/JoseQuintas/