pipininhos na rotina devido aos CHs
Moderador: Moderadores
- JoséQuintas
- Administrador

- Mensagens: 20469
- Registrado em: 26 Fev 2007 11:59
- Localização: São Paulo-SP
- Curtiram: 2 vezes
pipininhos na rotina devido aos CHs
Pra não ficar com opção vazia, que tal colocar alguma mensagem ?
O nome do módulo ?
O nome do módulo ?
José M. C. Quintas
Harbour 3.2, mingw, multithread, gtwvg, fivewin 25.12, dbfcdx, MySQL, ADOClass, PDFClass, SefazClass, (hwgui), (hmg3), (hmg extended), (oohg), PNotepad, ASP, (Linux/Flagship/harbour 3.2)
"The world is full of kings and queens, who blind our eyes and steal our dreams Its Heaven and Hell"
https://github.com/JoseQuintas/
Harbour 3.2, mingw, multithread, gtwvg, fivewin 25.12, dbfcdx, MySQL, ADOClass, PDFClass, SefazClass, (hwgui), (hmg3), (hmg extended), (oohg), PNotepad, ASP, (Linux/Flagship/harbour 3.2)
"The world is full of kings and queens, who blind our eyes and steal our dreams Its Heaven and Hell"
https://github.com/JoseQuintas/
- JoséQuintas
- Administrador

- Mensagens: 20469
- Registrado em: 26 Fev 2007 11:59
- Localização: São Paulo-SP
- Curtiram: 2 vezes
pipininhos na rotina devido aos CHs
Perto do resto.... isso é super fichinha....
Só troquei a action.
Detalhe:
Durante os testes, aquele erro de faltar END WINDOW, acabei mexendo aí.
o correto, para o original é aItem[3]
O terceiro elemento do array é o codeblock a ser executado.
Só troquei a action.
Código: Selecionar todos
//MENUITEM aItem[1] ACTION { || Nil }
MENUITEM aItem[1] ACTION { || MsgBox( aItem[1] ) }
Durante os testes, aquele erro de faltar END WINDOW, acabei mexendo aí.
o correto, para o original é aItem[3]
O terceiro elemento do array é o codeblock a ser executado.
José M. C. Quintas
Harbour 3.2, mingw, multithread, gtwvg, fivewin 25.12, dbfcdx, MySQL, ADOClass, PDFClass, SefazClass, (hwgui), (hmg3), (hmg extended), (oohg), PNotepad, ASP, (Linux/Flagship/harbour 3.2)
"The world is full of kings and queens, who blind our eyes and steal our dreams Its Heaven and Hell"
https://github.com/JoseQuintas/
Harbour 3.2, mingw, multithread, gtwvg, fivewin 25.12, dbfcdx, MySQL, ADOClass, PDFClass, SefazClass, (hwgui), (hmg3), (hmg extended), (oohg), PNotepad, ASP, (Linux/Flagship/harbour 3.2)
"The world is full of kings and queens, who blind our eyes and steal our dreams Its Heaven and Hell"
https://github.com/JoseQuintas/
- JoséQuintas
- Administrador

- Mensagens: 20469
- Registrado em: 26 Fev 2007 11:59
- Localização: São Paulo-SP
- Curtiram: 2 vezes
pipininhos na rotina devido aos CHs
APENAS CURIOSIDADE, PRA SABER QUE É POSSÍVEL.
Na HWGUI usei esse esquema pra TAB/TABPAGE.
Mas acabei duplicando a rotina, não fiz com níveis ilimitados.
É o mesmo estilo.
Em minigui ainda não tentei pra tabpage.
Nesse daí não se trata apenas de criar as tabpages.
Os exemplos, ao invés de rodarem dentro da dialog, estão rodando dentro de cada tabpage.
Durante a criação de cada tabpage, eu executo o exemplo correspondente.
O ACTION é instantâneo, na criação, e não pra clicar depois.
Já fiz isso em HWGUI e FIVEWIN.
MINIGUI ainda não.
É como cada aba da tabpage ser uma dialog diferente.
Mas usei o mesmo esquema de criar um array com tudo, igual o menu que postei aqui.
Na HWGUI usei esse esquema pra TAB/TABPAGE.
Mas acabei duplicando a rotina, não fiz com níveis ilimitados.
É o mesmo estilo.
Em minigui ainda não tentei pra tabpage.
Código: Selecionar todos
@ 30, 60 TAB oTabLevel1 ITEMS {} SIZE 950, 650 OF oDlg
FOR EACH aOption IN aMenuOptions
BEGIN PAGE aOption[ 1 ] OF oTabLevel1
// without sub-level
IF Len( aOption[ 2 ] ) == 0
IF ValType( aOption[ 3 ] ) == "C" // can't run on tabpage use button
@ 30, 50 BUTTON "Dlg " + aOption[ 3 ] ;
SIZE 200, 24 ;
ON CLICK aOption[ 4 ]
ELSE
Eval( aOption[ 3 ], oTabLevel1 ) // ok display sample
ENDIF
ELSE
// with sub-level, all again
FOR EACH oTabLevel2 IN { Nil }
@ 30, 30 TAB oTabLevel2 ITEMS {} SIZE 800, 600 OF oTabLevel1
FOR EACH aOption2 IN aOption[ 2 ]
BEGIN PAGE aOption2[ 1 ] OF oTabLevel2
IF ValType( aOption2[ 3 ] ) == "C" // can't run on tabpage use button
@ 30, 50 BUTTON "Dlg " + aOption2[ 3 ] ;
SIZE 200, 24 ;
ON CLICK aOption2[ 4 ]
ELSE
Eval( aOption2[ 3 ], oTabLevel2 ) // ok display sample
ENDIF
END PAGE OF oTabLevel2
NEXT
NEXT
ENDIF
END PAGE OF oTabLevel1
NEXT
Os exemplos, ao invés de rodarem dentro da dialog, estão rodando dentro de cada tabpage.
Durante a criação de cada tabpage, eu executo o exemplo correspondente.
O ACTION é instantâneo, na criação, e não pra clicar depois.
Já fiz isso em HWGUI e FIVEWIN.
MINIGUI ainda não.
É como cada aba da tabpage ser uma dialog diferente.
Mas usei o mesmo esquema de criar um array com tudo, igual o menu que postei aqui.
José M. C. Quintas
Harbour 3.2, mingw, multithread, gtwvg, fivewin 25.12, dbfcdx, MySQL, ADOClass, PDFClass, SefazClass, (hwgui), (hmg3), (hmg extended), (oohg), PNotepad, ASP, (Linux/Flagship/harbour 3.2)
"The world is full of kings and queens, who blind our eyes and steal our dreams Its Heaven and Hell"
https://github.com/JoseQuintas/
Harbour 3.2, mingw, multithread, gtwvg, fivewin 25.12, dbfcdx, MySQL, ADOClass, PDFClass, SefazClass, (hwgui), (hmg3), (hmg extended), (oohg), PNotepad, ASP, (Linux/Flagship/harbour 3.2)
"The world is full of kings and queens, who blind our eyes and steal our dreams Its Heaven and Hell"
https://github.com/JoseQuintas/
- JoséQuintas
- Administrador

- Mensagens: 20469
- Registrado em: 26 Fev 2007 11:59
- Localização: São Paulo-SP
- Curtiram: 2 vezes
pipininhos na rotina devido aos CHs
Sei lá...
Fui fazer o mesmo com minigui....
Não aceita TAB dentro de TAB.
Fui fazer o mesmo com minigui....
Não aceita TAB dentro de TAB.
José M. C. Quintas
Harbour 3.2, mingw, multithread, gtwvg, fivewin 25.12, dbfcdx, MySQL, ADOClass, PDFClass, SefazClass, (hwgui), (hmg3), (hmg extended), (oohg), PNotepad, ASP, (Linux/Flagship/harbour 3.2)
"The world is full of kings and queens, who blind our eyes and steal our dreams Its Heaven and Hell"
https://github.com/JoseQuintas/
Harbour 3.2, mingw, multithread, gtwvg, fivewin 25.12, dbfcdx, MySQL, ADOClass, PDFClass, SefazClass, (hwgui), (hmg3), (hmg extended), (oohg), PNotepad, ASP, (Linux/Flagship/harbour 3.2)
"The world is full of kings and queens, who blind our eyes and steal our dreams Its Heaven and Hell"
https://github.com/JoseQuintas/
- JoséQuintas
- Administrador

- Mensagens: 20469
- Registrado em: 26 Fev 2007 11:59
- Localização: São Paulo-SP
- Curtiram: 2 vezes
pipininhos na rotina devido aos CHs
Quase lá............
O programa do início do post, com pequena alteração sobre criar dialog ou não.
Ok ?
Mesmo exemplo, compila sozinho, executa sozinho, mostra imagem.
Agora fiz outro..... com tab/tagpage e níveis de tab/tabpage
Aqui cria os níveis de tabs/tabpages
Não é impressão não, na montagem das tabpages, está chamando o primeiro fonte, o demobutton.prg
Está passando pra NÃO CRIAR DIALOG, e aonde ficará o exemplo em "o".
Está selecionada a tabpage "browse"
dentro dela tem a tab, e está selecionada a tabpage "brw.dbf"
E dentro dessa tabpage, o exemplo demobutton.prg
Está com falha na atualização das abas.
Clica na aba de cima, as de baixo estão vazias, até que se clique em alguma, aí aparece o nome.
Acho que precisa alguma rotina a mais no clique da aba.
NÃO É TAB, é um BROWSE simulando as tabs, e WINDOW PANEL simulando as tabpages.
Está tudo funcionando, exceto essa falha de atualização.
Sem usar OOP, sem usar MACRO, sem usar variável PUBLIC, na maior parte só variável LOCAL.
É entender o princípio básico de variáveis/valores, seja sozinho, em array, em codeblock, em function, local, private, etc.
Tem programador que até hoje não entende o que é função, e porque a função não pode depender de variável externa.
Esses desafios são legais, pra treinar ao máximo o conhecimento de variáveis.
A lógica... é a mesma de sempre... só mudam as variáveis...
O programa do início do post, com pequena alteração sobre criar dialog ou não.
Código: Selecionar todos
/*
test codeblock
*/
#include "minigui.ch"
// don't initialize values here
STATIC nRowPos, nColPos
FUNCTION DemoButton( lWithDialog, xDlg )
LOCAL aList := {}, nCont, nMesa, xButton, bCode
hb_Default( @lWithDialog, .T. )
nColPos := -1
nRowPos := -1
FOR nCont = 1 TO 35
AAdd( aList, nCont + 50 )
NEXT
IF lWithDialog
DEFINE WINDOW ( xDlg := "DLGANY" ) ;
AT 0,0 ;
WIDTH 1000 ;
HEIGHT 500 ;
MAIN;
TITLE 'Teste de Mesa' ;
NOSIZE ;
NOMAXIMIZE
END WINDOW
ENDIF
FOR nCont := 1 TO Len( aList )
// two variables uniques
FOR EACH nMesa, xButton IN ;
{ aList[ nCont ] }, ;
{ "Mesa" + StrZero( nCont,2 ) }
RowPos( xDlg )
@ nRowPos, nColPos BUTTONEX ( xButton ) ;
OF ( xDlg ) ;
CAPTION "Mesa N." + CRLF + StrZero( nMesa, 2 ) ;
PICTURE "button.bmp" ;
BACKCOLOR GREEN GRADIENTFILL { { 1, GREEN,GREEN } } ;
WIDTH 120 ;
HEIGHT 60
bCode := { || MostraMesa( xDlg, nMesa, xButton ) }
SetProperty( xDlg, xButton, "ACTION", bCode )
NEXT
NEXT
IF lWithDialog
CENTER WINDOW ( xDlg )
ACTIVATE WINDOW ( xDlg )
ENDIF
RETURN Nil
STATIC FUNCTION RowPos( xDlg )
IF nColPos == -1
nRowPos := 35
nColPos := 5
ELSE
nColPos += 125
IF nColPos > GetProperty( xDlg, "width" ) - 200
nRowPos += 65
nColPos := 5
ENDIF
ENDIF
RETURN nRowPos
STATIC FUNCTION MostraMesa( xDlg, nMesa, xButton )
MsgInfo( "Mesa " + StrZero( nMesa, 2 ) + " selecionada" )
SetProperty( xDlg, xButton, "BACKCOLOR", RED )
SetProperty( xDlg, xButton, "GRADIENTFILL", { { 1, RED, RED } } )
RETURN Nil
Mesmo exemplo, compila sozinho, executa sozinho, mostra imagem.
Agora fiz outro..... com tab/tagpage e níveis de tab/tabpage
Código: Selecionar todos
#include "minigui.ch"
STATIC aMenuOptions := {}, nMenuLevel := 0
PROCEDURE Demo
LOCAL xDlg, aList, aInitList := {}
aList := ze_CreateMenu()
DEFINE WINDOW ( xDlg := ze_Name( "DLG" ) ) ;
AT 0, 0 ;
WIDTH 1024 ;
HEIGHT 768 ;
MAIN;
TITLE "demoall.prg" ;
ON INIT { || ze_ListEval( aInitList ) }
END WINDOW
demo_BuildPages( xDlg, aList, 1, aInitList )
DoMethod( xDlg, "CENTER" )
DoMethod( xDlg, "ACTIVATE" )
RETURN
Código: Selecionar todos
STATIC FUNCTION Ze_CreateMenu()
MenuOption( "Button", { |o| DemoButton( .F., o ) } )
MenuOption( "Browse" )
MenuDrop()
MenuOption( "1.Brw.ADO", { || Nil } )
MenuOption( "2.Brw.Array", { |o| DemoButton( .F., o ) } )
MenuOption( "3.Brw.DBF", { || Nil } )
MenuOption( "5.Brw.BMP", { |o| DemoButton( .F., o ) } )
MenuUnDrop()
MenuOption( "Choice" )
MenuDrop()
MenuOption( "1.OwnerButton", { || Nil } )
MenuOption( "1.Checkbox", { |o| DemoButton( .F., o ) } )
MenuOption( "2.Combobox", { || Nil } )
MenuUnDrop()
MenuOption( "1.General" )
MenuDrop()
MenuOption( "2.Night", { || Nil } )
MenuOption( "3.Back image", { |o| DemoButton( .F., o ) } )
MenuUnDrop()
MenuOption( "Edit" )
MenuDrop()
MenuOption( "1.DemoGet2", { || Nil } )
MenuOption( "2.Editbox", { || Nil } )
MenuOption( "4.Datepicker", { |o| DemoButton( .F., o ) } )
MenuUnDrop()
MenuOption( "1.HTrack", { || Nil } )
MenuOption( "1.Tree", { |o| DemoButton( .F., o ) } )
MenuOption( "1.AppData", { || Nil } )
RETURN aMenuOptions
Está passando pra NÃO CRIAR DIALOG, e aonde ficará o exemplo em "o".
Está selecionada a tabpage "browse"
dentro dela tem a tab, e está selecionada a tabpage "brw.dbf"
E dentro dessa tabpage, o exemplo demobutton.prg
Está com falha na atualização das abas.
Clica na aba de cima, as de baixo estão vazias, até que se clique em alguma, aí aparece o nome.
Acho que precisa alguma rotina a mais no clique da aba.
NÃO É TAB, é um BROWSE simulando as tabs, e WINDOW PANEL simulando as tabpages.
Está tudo funcionando, exceto essa falha de atualização.
Sem usar OOP, sem usar MACRO, sem usar variável PUBLIC, na maior parte só variável LOCAL.
É entender o princípio básico de variáveis/valores, seja sozinho, em array, em codeblock, em function, local, private, etc.
Tem programador que até hoje não entende o que é função, e porque a função não pode depender de variável externa.
Esses desafios são legais, pra treinar ao máximo o conhecimento de variáveis.
A lógica... é a mesma de sempre... só mudam as variáveis...
José M. C. Quintas
Harbour 3.2, mingw, multithread, gtwvg, fivewin 25.12, dbfcdx, MySQL, ADOClass, PDFClass, SefazClass, (hwgui), (hmg3), (hmg extended), (oohg), PNotepad, ASP, (Linux/Flagship/harbour 3.2)
"The world is full of kings and queens, who blind our eyes and steal our dreams Its Heaven and Hell"
https://github.com/JoseQuintas/
Harbour 3.2, mingw, multithread, gtwvg, fivewin 25.12, dbfcdx, MySQL, ADOClass, PDFClass, SefazClass, (hwgui), (hmg3), (hmg extended), (oohg), PNotepad, ASP, (Linux/Flagship/harbour 3.2)
"The world is full of kings and queens, who blind our eyes and steal our dreams Its Heaven and Hell"
https://github.com/JoseQuintas/
- JoséQuintas
- Administrador

- Mensagens: 20469
- Registrado em: 26 Fev 2007 11:59
- Localização: São Paulo-SP
- Curtiram: 2 vezes
pipininhos na rotina devido aos CHs
Detalhe interessante, talvez:
Qual vai ser o nome usado por minigui ?
Sei lá, não me importa.
Eu vou chamar de xButton.
Qual o nome da dialog usado por minigui ?
Sei lá, não me importa.
Eu vou chamar de xDlg.
Não é simples ?
Pra que complicar ?
Se mesmo assim quiser outro nome, coloca lá no início.... xDlg := "form1_clientes"
Código: Selecionar todos
@ 100, 100 BUTTON ( xButton := ze_Name( "BUTTON" ) ) ;
Sei lá, não me importa.
Eu vou chamar de xButton.
Código: Selecionar todos
DEFINE WINDOW ( xDlg := ze_Name( "DLG" ) ) ;
AT 0, 0 ;
WIDTH 1024 ;
HEIGHT 768 ;
Sei lá, não me importa.
Eu vou chamar de xDlg.
Código: Selecionar todos
GetProperty( xDlg, "Width" )
SetProperty( xDlg, "Width", 100 )
DoMethod( xDlg, "Activate" )
GetProperty( xDlg, xButton, "Width" )
Pra que complicar ?
Se mesmo assim quiser outro nome, coloca lá no início.... xDlg := "form1_clientes"
José M. C. Quintas
Harbour 3.2, mingw, multithread, gtwvg, fivewin 25.12, dbfcdx, MySQL, ADOClass, PDFClass, SefazClass, (hwgui), (hmg3), (hmg extended), (oohg), PNotepad, ASP, (Linux/Flagship/harbour 3.2)
"The world is full of kings and queens, who blind our eyes and steal our dreams Its Heaven and Hell"
https://github.com/JoseQuintas/
Harbour 3.2, mingw, multithread, gtwvg, fivewin 25.12, dbfcdx, MySQL, ADOClass, PDFClass, SefazClass, (hwgui), (hmg3), (hmg extended), (oohg), PNotepad, ASP, (Linux/Flagship/harbour 3.2)
"The world is full of kings and queens, who blind our eyes and steal our dreams Its Heaven and Hell"
https://github.com/JoseQuintas/
- JoséQuintas
- Administrador

- Mensagens: 20469
- Registrado em: 26 Fev 2007 11:59
- Localização: São Paulo-SP
- Curtiram: 2 vezes
pipininhos na rotina devido aos CHs
Alterei parcial o browse10.prg
É muita OOP fake pra ajustar, então alterei parcial, o mínimo possível.
Só que esse daí tinha opentables() e closetables() na dialog init e dialog release.
E aí ? como mudar isso pra dialog principal, sem ficar mexendo muito nas coisas ?
Simplesmente simples....
Variáveis na principal, array com codeblocks, porque tudo que é exemplo pode ter isso.
dialog init/release na principal
Na chamada do exemplo, passo como parâmetro
O exemplo precisa simplesmente adicionar na lista
Pronto.
Abriu o que tem tudo junto, vai abrir DBFs, e no final vai fechar.
O que tem isso de complicação ?
Nada.
É simples variável array, e adicionar elementos.
Lógico
- Entrou SET EXCLUSIVE OFF, pra poder abrir arquivos compartilhados.
- Se tiver mais exemplos com mesmo ALIAS, precisaria usar alias diferente.
- O ZAP deu erro, lógico, é compartilhado, ZAP precisa ser em arquivo exclusivo, bloqueei o ZAP
- O exemplo usa a fake OOP, chamando form_1 em trocentos lugares, bloqueei todos, seriam horas pra mudar tudo pra DoMethod(), SetProperty() ou GetProperty()
- Apenas deixei o necessário.
A idéia é legal, ver todos os exemplos de uma vez.
Mas dá trabalho, conforme o jeito de ter sido feito o fonte.
É super interessante isso: a falsa OOP só complica.
O jeito tradicional é muito mais flexível, usando as coisas entre parêntesis.
Ah.... ficou mais curioso ainda.
São tabs... na tabpage da outra tab.... na tabpage da outra tab.
É muita OOP fake pra ajustar, então alterei parcial, o mínimo possível.
Só que esse daí tinha opentables() e closetables() na dialog init e dialog release.
E aí ? como mudar isso pra dialog principal, sem ficar mexendo muito nas coisas ?
Simplesmente simples....
Variáveis na principal, array com codeblocks, porque tudo que é exemplo pode ter isso.
Código: Selecionar todos
PROCEDURE Demo
LOCAL xDlg, aList, aInitList := {}, aEndList := {}
Código: Selecionar todos
ON INIT Eval( { || ze_ListEval( aInitList ) } ) ;
ON RELEASE Eval( { || ze_ListEval( aEndList ) } ) ;
Código: Selecionar todos
MenuOption( "1.Browse10", { |o| DemoBrowse10( .F., o, aInitList, aEndList ) } )
Código: Selecionar todos
IF lWithDialog
DEFINE WINDOW (xDlg := "form_1") ;
AT 0,0 ;
WIDTH 640 HEIGHT 480 ;
TITLE 'Browse Demo' ;
MAIN NOMAXIMIZE ;
ON INIT OpenTables() ;
ON RELEASE CloseTables()
END WINDOW
ELSE
AAdd( aInitList, { || OpenTables() } )
AAdd( aEndList, { || CloseTables() } )
ENDIF
Abriu o que tem tudo junto, vai abrir DBFs, e no final vai fechar.
O que tem isso de complicação ?
Nada.
É simples variável array, e adicionar elementos.
Lógico
- Entrou SET EXCLUSIVE OFF, pra poder abrir arquivos compartilhados.
- Se tiver mais exemplos com mesmo ALIAS, precisaria usar alias diferente.
- O ZAP deu erro, lógico, é compartilhado, ZAP precisa ser em arquivo exclusivo, bloqueei o ZAP
- O exemplo usa a fake OOP, chamando form_1 em trocentos lugares, bloqueei todos, seriam horas pra mudar tudo pra DoMethod(), SetProperty() ou GetProperty()
- Apenas deixei o necessário.
A idéia é legal, ver todos os exemplos de uma vez.
Mas dá trabalho, conforme o jeito de ter sido feito o fonte.
É super interessante isso: a falsa OOP só complica.
O jeito tradicional é muito mais flexível, usando as coisas entre parêntesis.
Ah.... ficou mais curioso ainda.
São tabs... na tabpage da outra tab.... na tabpage da outra tab.
José M. C. Quintas
Harbour 3.2, mingw, multithread, gtwvg, fivewin 25.12, dbfcdx, MySQL, ADOClass, PDFClass, SefazClass, (hwgui), (hmg3), (hmg extended), (oohg), PNotepad, ASP, (Linux/Flagship/harbour 3.2)
"The world is full of kings and queens, who blind our eyes and steal our dreams Its Heaven and Hell"
https://github.com/JoseQuintas/
Harbour 3.2, mingw, multithread, gtwvg, fivewin 25.12, dbfcdx, MySQL, ADOClass, PDFClass, SefazClass, (hwgui), (hmg3), (hmg extended), (oohg), PNotepad, ASP, (Linux/Flagship/harbour 3.2)
"The world is full of kings and queens, who blind our eyes and steal our dreams Its Heaven and Hell"
https://github.com/JoseQuintas/
- JoséQuintas
- Administrador

- Mensagens: 20469
- Registrado em: 26 Fev 2007 11:59
- Localização: São Paulo-SP
- Curtiram: 2 vezes
pipininhos na rotina devido aos CHs
Faltou dizer....
O principal chama a carga de MenuOption()
E depois chama o automático, que é o que realmente chama os exemplos
O que mudou ?
Nada.
São as mesmas variáveis array, passando pra lá e pra cá, e sendo atualizadas.
Acho que faltou mostrar a "execução" do sample:
Variável pra lá, variável pra cá, são só as variáveis de início e fim.
É o básico da programação, variável.
A variável pode ir recebendo mais elementos, conforme vai passando pelas rotinas.
SEMPRE LOCAL.
Não precisei criar uma PUBLIC, ou multithread, ou qualquer outra coisa.
É uma variável array e vai fazendo AAdd()
Array por default é por referência, é sempre a mesma do começo ao fim.
Se colocar mais elementos, vai ficar com mais elementos.
E se o exemplo for rodar sozinho..... coloquei lá o default de array vazio.
Seria o único erro possível, vir NIL, e no Aadd() dar erro.
Pois é......
Basta tratar variáveis do jeito que elas funcionam.
Tudo fica mais simples.
Nenhuma rotina monstruosa pra isso.
Mesmo que adicione 1.000 exemplos, vai continuar do mesmo jeito.
Também seria interessante abrir os módulos do aplicativo em abas, conforme for abrindo módulos...
Mas isso já é outra história.
O ideal seria multithread mesmo.
Em HWGUI e FIVEWIN teve a vantagem de OOP e tab dentro de tab, com restrição pra DIALOG.
Em HMG teve a vantagem de WINDOW PANEL, que aceita qualquer coisa.
Qual é melhor ? sei lá... todas fizeram o que era pra ser feito.
O detalhe de atualização da minigui é pesquisar como fazer.
Pouca gente usa browse pra UMA TAB, e ninguém deve usar pra multitabs, só esse teste mesmo.
A partir daí podem aparecer mais recursos !!!!
Pois é... esses testes multiplicam possibilidades, coisas que um dia poderiam aparecer nos aplicativos.
É forçar a LIB a fazer coisas que a LIB nunca pensou, usando os exemplos simples que a lib já tem.
O principal chama a carga de MenuOption()
Código: Selecionar todos
aList := ze_CreateMenu( aInitList, aEndList )
Código: Selecionar todos
demo_BuildPages( xDlg, aList, 1, aInitList, aEndList )
Nada.
São as mesmas variáveis array, passando pra lá e pra cá, e sendo atualizadas.
Acho que faltou mostrar a "execução" do sample:
Código: Selecionar todos
Eval( aOption[ 3 ], xWPage, aInitList, aEndList )
É o básico da programação, variável.
A variável pode ir recebendo mais elementos, conforme vai passando pelas rotinas.
SEMPRE LOCAL.
Não precisei criar uma PUBLIC, ou multithread, ou qualquer outra coisa.
É uma variável array e vai fazendo AAdd()
Array por default é por referência, é sempre a mesma do começo ao fim.
Se colocar mais elementos, vai ficar com mais elementos.
E se o exemplo for rodar sozinho..... coloquei lá o default de array vazio.
Seria o único erro possível, vir NIL, e no Aadd() dar erro.
Pois é......
Basta tratar variáveis do jeito que elas funcionam.
Tudo fica mais simples.
Nenhuma rotina monstruosa pra isso.
Mesmo que adicione 1.000 exemplos, vai continuar do mesmo jeito.
Também seria interessante abrir os módulos do aplicativo em abas, conforme for abrindo módulos...
Mas isso já é outra história.
O ideal seria multithread mesmo.
Em HWGUI e FIVEWIN teve a vantagem de OOP e tab dentro de tab, com restrição pra DIALOG.
Em HMG teve a vantagem de WINDOW PANEL, que aceita qualquer coisa.
Qual é melhor ? sei lá... todas fizeram o que era pra ser feito.
O detalhe de atualização da minigui é pesquisar como fazer.
Pouca gente usa browse pra UMA TAB, e ninguém deve usar pra multitabs, só esse teste mesmo.
A partir daí podem aparecer mais recursos !!!!
Pois é... esses testes multiplicam possibilidades, coisas que um dia poderiam aparecer nos aplicativos.
É forçar a LIB a fazer coisas que a LIB nunca pensou, usando os exemplos simples que a lib já tem.
José M. C. Quintas
Harbour 3.2, mingw, multithread, gtwvg, fivewin 25.12, dbfcdx, MySQL, ADOClass, PDFClass, SefazClass, (hwgui), (hmg3), (hmg extended), (oohg), PNotepad, ASP, (Linux/Flagship/harbour 3.2)
"The world is full of kings and queens, who blind our eyes and steal our dreams Its Heaven and Hell"
https://github.com/JoseQuintas/
Harbour 3.2, mingw, multithread, gtwvg, fivewin 25.12, dbfcdx, MySQL, ADOClass, PDFClass, SefazClass, (hwgui), (hmg3), (hmg extended), (oohg), PNotepad, ASP, (Linux/Flagship/harbour 3.2)
"The world is full of kings and queens, who blind our eyes and steal our dreams Its Heaven and Hell"
https://github.com/JoseQuintas/
- JoséQuintas
- Administrador

- Mensagens: 20469
- Registrado em: 26 Fev 2007 11:59
- Localização: São Paulo-SP
- Curtiram: 2 vezes
pipininhos na rotina devido aos CHs
Pra quem quiser brincar.
Vai dar muito trabalho mexer, vou parar por aqui.
Se um dia o oficial ficar no github, poderia ir mais em frente.
Vai dar muito trabalho mexer, vou parar por aqui.
Se um dia o oficial ficar no github, poderia ir mais em frente.
José M. C. Quintas
Harbour 3.2, mingw, multithread, gtwvg, fivewin 25.12, dbfcdx, MySQL, ADOClass, PDFClass, SefazClass, (hwgui), (hmg3), (hmg extended), (oohg), PNotepad, ASP, (Linux/Flagship/harbour 3.2)
"The world is full of kings and queens, who blind our eyes and steal our dreams Its Heaven and Hell"
https://github.com/JoseQuintas/
Harbour 3.2, mingw, multithread, gtwvg, fivewin 25.12, dbfcdx, MySQL, ADOClass, PDFClass, SefazClass, (hwgui), (hmg3), (hmg extended), (oohg), PNotepad, ASP, (Linux/Flagship/harbour 3.2)
"The world is full of kings and queens, who blind our eyes and steal our dreams Its Heaven and Hell"
https://github.com/JoseQuintas/
- JoséQuintas
- Administrador

- Mensagens: 20469
- Registrado em: 26 Fev 2007 11:59
- Localização: São Paulo-SP
- Curtiram: 2 vezes
pipininhos na rotina devido aos CHs
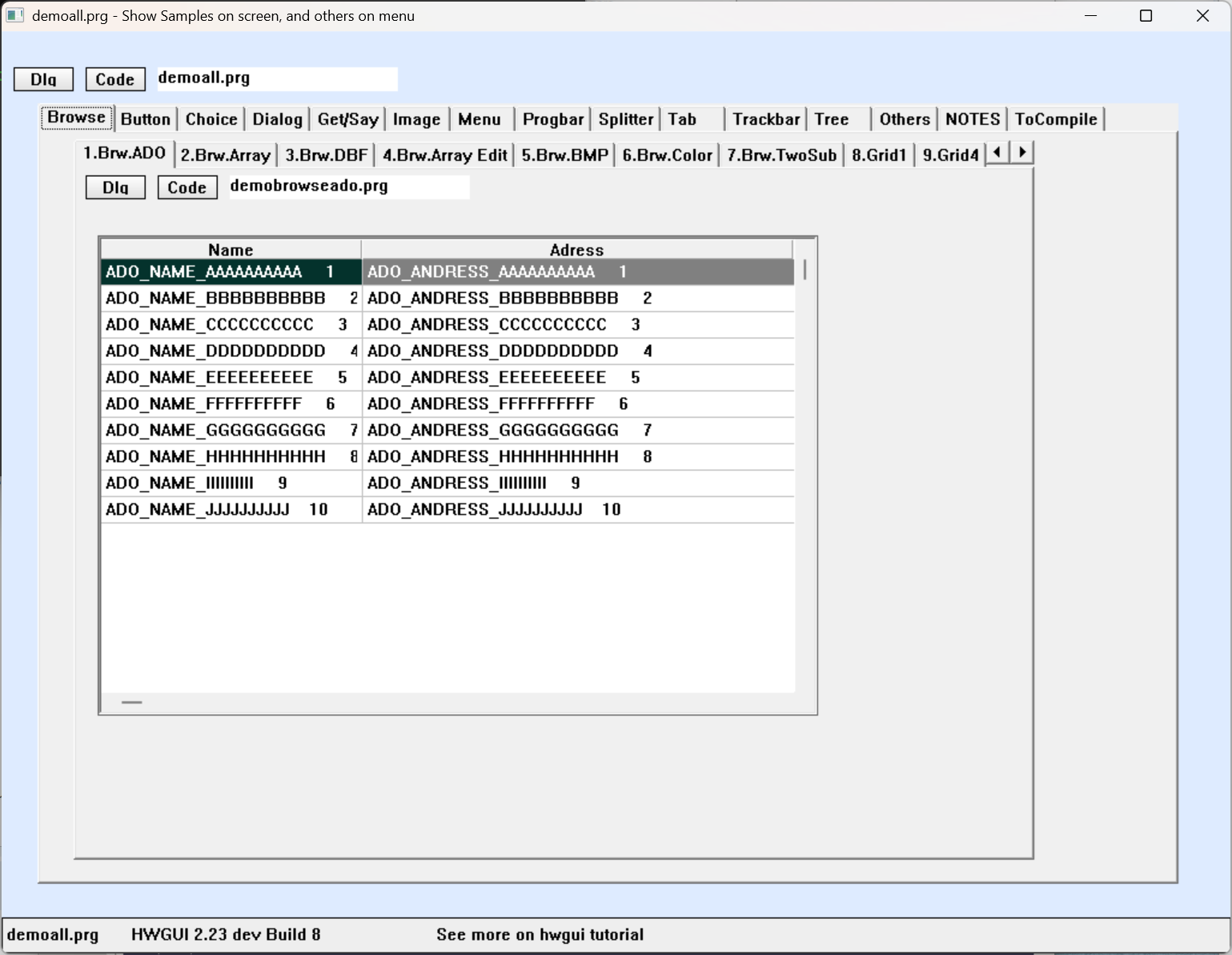
browse funcionando.
browse na tabpage da tab, que está dentro da tabpage da tab, que está dentro da tabpage da tab.
Lembrando: HMGE não aceita tab dentro de tab.
Os outros níveis são simulados com TSBROWSE (exemplo em advanced, tab in tab )
.
browse na tabpage da tab, que está dentro da tabpage da tab, que está dentro da tabpage da tab.
Lembrando: HMGE não aceita tab dentro de tab.
Os outros níveis são simulados com TSBROWSE (exemplo em advanced, tab in tab )
.
José M. C. Quintas
Harbour 3.2, mingw, multithread, gtwvg, fivewin 25.12, dbfcdx, MySQL, ADOClass, PDFClass, SefazClass, (hwgui), (hmg3), (hmg extended), (oohg), PNotepad, ASP, (Linux/Flagship/harbour 3.2)
"The world is full of kings and queens, who blind our eyes and steal our dreams Its Heaven and Hell"
https://github.com/JoseQuintas/
Harbour 3.2, mingw, multithread, gtwvg, fivewin 25.12, dbfcdx, MySQL, ADOClass, PDFClass, SefazClass, (hwgui), (hmg3), (hmg extended), (oohg), PNotepad, ASP, (Linux/Flagship/harbour 3.2)
"The world is full of kings and queens, who blind our eyes and steal our dreams Its Heaven and Hell"
https://github.com/JoseQuintas/