Gerar Planilha Excel sem OLE
Moderador: Moderadores
Gerar Planilha Excel sem OLE
Prezados, ví muitos tópicos aqui no forum sobre como Gerar Excel usando TOleAuto():New( "Excel.Application" ), mas preciso de gerar uma planilha sem que seja necessário ter o office instalado no servidor. Vi um exemplo usando o o xlsFunc, funciona ok porém os campos ficam todos tipo texto, e não consegui fazer um campo númerico. Alguém já viu uma solução assim ? que gere planilhas sem precisar do excel e que tenha como formatar o campo tipo texto ou número ?
- jairfab
- Usuário Nível 3

- Mensagens: 252
- Registrado em: 21 Mai 2007 09:43
- Localização: São Paulo, Região Leste - Suzano
Gerar Planilha Excel sem OLE
É simples, basta você gerar um arquivo txto no padrão de xml e salvar como xls.
Delpji 7, harbour 3.2, xharbour 1.2.3, Bcc7, Minigw, Minigui 19.11, hwgui 2.20, FiveWin 19.05 Gtwvw, Gtwvg, C# VS 2017
Gerar Planilha Excel sem OLE
Blz Jair, porém o Xls gera no formato antigo, tenho necessidade de gerar no formato mais recente, XLSX - Excel 2010.jairfab escreveu:É simples, basta você gerar um arquivo txto no padrão de xml e salvar como xls.
Gerar Planilha Excel sem OLE
Veja o seguinte projeto: https://github.com/FTrautwein/xlsxwriter e este outro https://github.com/FTrautwein/hblibxlsxwriter
Caso nao funcione, será necessario implementar um wrapper de alguma lib. que faça isso ou implementar você mesmo o gerador de XLSX, veja este projeto em : https://github.com/brechtsanders/xlsxio
Caso nao funcione, será necessario implementar um wrapper de alguma lib. que faça isso ou implementar você mesmo o gerador de XLSX, veja este projeto em : https://github.com/brechtsanders/xlsxio
Gerar Planilha Excel sem OLE
vlw bencz, vou analisar as opções e posto o resultado. Thanksbencz escreveu:Veja o seguinte projeto: https://github.com/FTrautwein/xlsxwriter e este outro https://github.com/FTrautwein/hblibxlsxwriter
Caso nao funcione, será necessario implementar um wrapper de alguma lib. que faça isso ou implementar você mesmo o gerador de XLSX, veja este projeto em : https://github.com/brechtsanders/xlsxio
- JoséQuintas
- Administrador

- Mensagens: 20368
- Registrado em: 26 Fev 2007 11:59
- Localização: São Paulo-SP
- Curtiram: 1 vez
Gerar Planilha Excel sem OLE
Verifique com ADO, basta instalar o ODBC da Microsoft, que é grátis.
José M. C. Quintas
Harbour 3.2, mingw, gtwvg mt, fivewin 25.04, multithread, dbfcdx, MySQL, ADOClass, PDFClass, SefazClass, (hwgui mt), (hmg3), (hmg extended), (oohg), PNotepad, ASP, stored procedure, stored function, Linux (Flagship/harbour 3.2)
"The world is full of kings and queens, who blind our eyes and steal our dreams Its Heaven and Hell"
https://github.com/JoseQuintas/
Harbour 3.2, mingw, gtwvg mt, fivewin 25.04, multithread, dbfcdx, MySQL, ADOClass, PDFClass, SefazClass, (hwgui mt), (hmg3), (hmg extended), (oohg), PNotepad, ASP, stored procedure, stored function, Linux (Flagship/harbour 3.2)
"The world is full of kings and queens, who blind our eyes and steal our dreams Its Heaven and Hell"
https://github.com/JoseQuintas/
- JoséQuintas
- Administrador

- Mensagens: 20368
- Registrado em: 26 Fev 2007 11:59
- Localização: São Paulo-SP
- Curtiram: 1 vez
Gerar Planilha Excel sem OLE
Coincidiu que preciso fazer um agora.
Esqueci da opção mais simples de todas.
Com certeza querem em Excel pra mexer....
Então... pra que complicar?
Esqueci da opção mais simples de todas.
Com certeza querem em Excel pra mexer....
Então... pra que complicar?
José M. C. Quintas
Harbour 3.2, mingw, gtwvg mt, fivewin 25.04, multithread, dbfcdx, MySQL, ADOClass, PDFClass, SefazClass, (hwgui mt), (hmg3), (hmg extended), (oohg), PNotepad, ASP, stored procedure, stored function, Linux (Flagship/harbour 3.2)
"The world is full of kings and queens, who blind our eyes and steal our dreams Its Heaven and Hell"
https://github.com/JoseQuintas/
Harbour 3.2, mingw, gtwvg mt, fivewin 25.04, multithread, dbfcdx, MySQL, ADOClass, PDFClass, SefazClass, (hwgui mt), (hmg3), (hmg extended), (oohg), PNotepad, ASP, stored procedure, stored function, Linux (Flagship/harbour 3.2)
"The world is full of kings and queens, who blind our eyes and steal our dreams Its Heaven and Hell"
https://github.com/JoseQuintas/
- JoséQuintas
- Administrador

- Mensagens: 20368
- Registrado em: 26 Fev 2007 11:59
- Localização: São Paulo-SP
- Curtiram: 1 vez
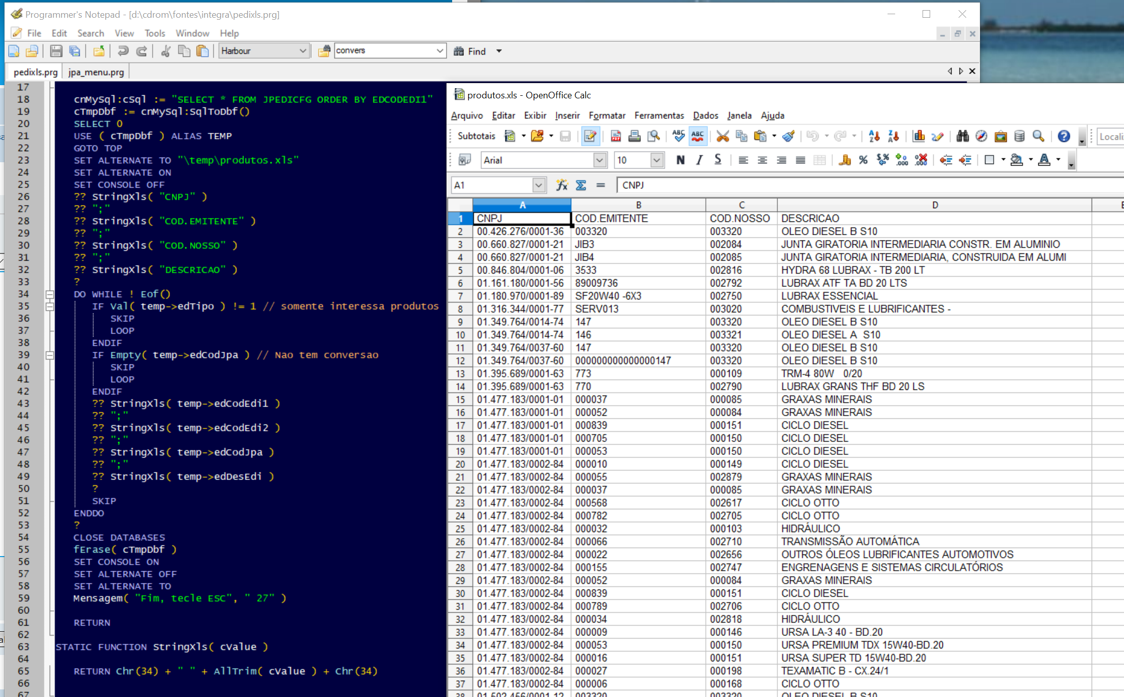
Gerar Planilha Excel sem OLE
O fonte está aí e a planilha aberta.
Apenas gravar em formato CSV.
De Open Office pra Excel, o que altera é a extensão XLS ou CSV
Os dois abrem
Apenas gravar em formato CSV.
De Open Office pra Excel, o que altera é a extensão XLS ou CSV
Os dois abrem
José M. C. Quintas
Harbour 3.2, mingw, gtwvg mt, fivewin 25.04, multithread, dbfcdx, MySQL, ADOClass, PDFClass, SefazClass, (hwgui mt), (hmg3), (hmg extended), (oohg), PNotepad, ASP, stored procedure, stored function, Linux (Flagship/harbour 3.2)
"The world is full of kings and queens, who blind our eyes and steal our dreams Its Heaven and Hell"
https://github.com/JoseQuintas/
Harbour 3.2, mingw, gtwvg mt, fivewin 25.04, multithread, dbfcdx, MySQL, ADOClass, PDFClass, SefazClass, (hwgui mt), (hmg3), (hmg extended), (oohg), PNotepad, ASP, stored procedure, stored function, Linux (Flagship/harbour 3.2)
"The world is full of kings and queens, who blind our eyes and steal our dreams Its Heaven and Hell"
https://github.com/JoseQuintas/
- JoséQuintas
- Administrador

- Mensagens: 20368
- Registrado em: 26 Fev 2007 11:59
- Localização: São Paulo-SP
- Curtiram: 1 vez
Gerar Planilha Excel sem OLE
Comentário sobre o fonte:
não parece, mas estou puxando do MySQL para Excel, usando minha classe ADO.
A parte do Excel é apenas desviando a saída pra arquivo texto.
não parece, mas estou puxando do MySQL para Excel, usando minha classe ADO.
A parte do Excel é apenas desviando a saída pra arquivo texto.
José M. C. Quintas
Harbour 3.2, mingw, gtwvg mt, fivewin 25.04, multithread, dbfcdx, MySQL, ADOClass, PDFClass, SefazClass, (hwgui mt), (hmg3), (hmg extended), (oohg), PNotepad, ASP, stored procedure, stored function, Linux (Flagship/harbour 3.2)
"The world is full of kings and queens, who blind our eyes and steal our dreams Its Heaven and Hell"
https://github.com/JoseQuintas/
Harbour 3.2, mingw, gtwvg mt, fivewin 25.04, multithread, dbfcdx, MySQL, ADOClass, PDFClass, SefazClass, (hwgui mt), (hmg3), (hmg extended), (oohg), PNotepad, ASP, stored procedure, stored function, Linux (Flagship/harbour 3.2)
"The world is full of kings and queens, who blind our eyes and steal our dreams Its Heaven and Hell"
https://github.com/JoseQuintas/


