Código: Selecionar todos
INSERT INTO "tarefas" ("USUARIO", "NRTAREFA", "HREXIBE", "DTMAXIMA", "PRIORIDADE", "INCLUIDOR", "SOLUC", "EXIBE", "VINCULO", "TEMPOESTIM", "TEMPOUSADO", "marca", "TEMPOCOMPU", "tempopago", "CAMPO", "ASSUNTO", "DATA", "HORA", "TAREFA", "ATIND", "DTCARGA", "DTPREFER", "tpprocesso", "modelo", "id") VALUES ('F ', 'F5029 ', '2023-11-11 10:00:00.000', '2023-11-22', 5, 'Damarys_Alencar', 'N', 'E', 'MP', 20, 0, ' ', 0, 0, ' ', '2881-71.2023', '2023-10-23', '12:19:35', ' 23/10/23', ' ', '2023-10-23', '2100-01-01', 'N', 0, 315487);
INSERT INTO "tarefas" ("USUARIO", "NRTAREFA", "HREXIBE", "DTMAXIMA", "PRIORIDADE", "INCLUIDOR", "SOLUC", "EXIBE", "VINCULO", "TEMPOESTIM", "TEMPOUSADO", "marca", "TEMPOCOMPU", "tempopago", "CAMPO", "ASSUNTO", "DATA", "HORA", "TAREFA", "ATIND", "DTCARGA", "DTPREFER", "tpprocesso", "modelo", "id") VALUES ('F ', 'F5029 ', '2023-11-11 10:00:00.000', '2023-11-22', 5, 'Damarys_Alencar', 'N', 'E', 'MP', 20, 0, ' ', 0, 0, ' ', '2881-71.2023', '2023-10-23', '12:19:35', 'Vara de Registros Públicos do Projudi, não urgente, carga em', ' ', '2023-10-23', '2100-01-01', 'N', 0, 315488);
INSERT INTO "tarefas" ("USUARIO", "NRTAREFA", "HREXIBE", "DTMAXIMA", "PRIORIDADE", "INCLUIDOR", "SOLUC", "EXIBE", "VINCULO", "TEMPOESTIM", "TEMPOUSADO", "marca", "TEMPOCOMPU", "tempopago", "CAMPO", "ASSUNTO", "DATA", "HORA", "TAREFA", "ATIND", "DTCARGA", "DTPREFER", "tpprocesso", "modelo", "id") VALUES ('F ', 'F5029 ', '2023-11-11 10:00:00.000', '2023-11-22', 5, 'Damarys_Alencar', 'N', 'E', 'MP', 20, 0, ' ', 0, 0, ' ', '2881-71.2023', '2023-10-23', '12:19:34', 'Instrução: Faça o parecer nesta ação número 2881-71.2023 d a', ' ', '2023-10-23', '2100-01-01', 'N', 0, 315489);
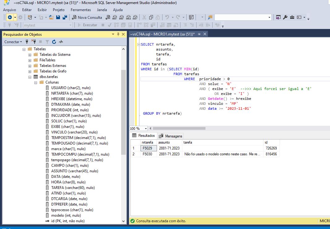
INSERT INTO "tarefas" ("USUARIO", "NRTAREFA", "HREXIBE", "DTMAXIMA", "PRIORIDADE", "INCLUIDOR", "SOLUC", "EXIBE", "VINCULO", "TEMPOESTIM", "TEMPOUSADO", "marca", "TEMPOCOMPU", "tempopago", "CAMPO", "ASSUNTO", "DATA", "HORA", "TAREFA", "ATIND", "DTCARGA", "DTPREFER", "tpprocesso", "modelo", "id") VALUES ('F ', 'F5029 ', '2023-11-11 10:00:00.000', NULL, 5, 'Damarys_Alencar', 'N', 'E', 'MP', 20, NULL, NULL, NULL, NULL, ' ', '2881-71.2023', '2023-11-08', '17:56:11', ' ', ' ', '2023-10-23', '2100-01-01', NULL, 0, 726269);
INSERT INTO "tarefas" ("USUARIO", "NRTAREFA", "HREXIBE", "DTMAXIMA", "PRIORIDADE", "INCLUIDOR", "SOLUC", "EXIBE", "VINCULO", "TEMPOESTIM", "TEMPOUSADO", "marca", "TEMPOCOMPU", "tempopago", "CAMPO", "ASSUNTO", "DATA", "HORA", "TAREFA", "ATIND", "DTCARGA", "DTPREFER", "tpprocesso", "modelo", "id") VALUES ('F ', 'F5029 ', '2023-11-11 10:00:00.000', NULL, 5, 'Damarys_Alencar', 'N', 'E', 'MP', 20, 15, NULL, 1, 0, ' ', '2881-71.2023', '2023-11-08', '17:56:13', 'Resposta de Mirian_Silva:', ' ', '2023-10-23', '2100-01-01', NULL, 0, 726270);
INSERT INTO "tarefas" ("USUARIO", "NRTAREFA", "HREXIBE", "DTMAXIMA", "PRIORIDADE", "INCLUIDOR", "SOLUC", "EXIBE", "VINCULO", "TEMPOESTIM", "TEMPOUSADO", "marca", "TEMPOCOMPU", "tempopago", "CAMPO", "ASSUNTO", "DATA", "HORA", "TAREFA", "ATIND", "DTCARGA", "DTPREFER", "tpprocesso", "modelo", "id") VALUES ('F ', 'F5029 ', '2023-11-11 10:00:00.000', NULL, 5, 'Damarys_Alencar', 'N', 'E', 'MP', 20, NULL, NULL, NULL, NULL, ' ', '2881-71.2023', '2023-11-08', '17:56:17', 'Atividade não terminada em razão de término de expediente ou', ' ', '2023-10-23', '2100-01-01', NULL, 0, 726271);
INSERT INTO "tarefas" ("USUARIO", "NRTAREFA", "HREXIBE", "DTMAXIMA", "PRIORIDADE", "INCLUIDOR", "SOLUC", "EXIBE", "VINCULO", "TEMPOESTIM", "TEMPOUSADO", "marca", "TEMPOCOMPU", "tempopago", "CAMPO", "ASSUNTO", "DATA", "HORA", "TAREFA", "ATIND", "DTCARGA", "DTPREFER", "tpprocesso", "modelo", "id") VALUES ('F ', 'F5029 ', '2023-11-11 10:00:00.000', NULL, 5, 'Damarys_Alencar', 'N', 'E', 'MP', 20, NULL, NULL, NULL, NULL, ' ', '2881-71.2023', '2023-11-08', '17:56:19', ' de pausa para almoço', ' ', '2023-10-23', '2100-01-01', NULL, 0, 726273);
INSERT INTO "tarefas" ("USUARIO", "NRTAREFA", "HREXIBE", "DTMAXIMA", "PRIORIDADE", "INCLUIDOR", "SOLUC", "EXIBE", "VINCULO", "TEMPOESTIM", "TEMPOUSADO", "marca", "TEMPOCOMPU", "tempopago", "CAMPO", "ASSUNTO", "DATA", "HORA", "TAREFA", "ATIND", "DTCARGA", "DTPREFER", "tpprocesso", "modelo", "id") VALUES ('F ', 'F5029 ', '2023-11-11 10:00:00.000', NULL, 5, 'Damarys_Alencar', 'N', 'E', 'MP', 20, NULL, NULL, NULL, NULL, ' ', '2881-71.2023', '2023-11-08', '17:56:21', ' ', ' ', '2023-10-23', '2100-01-01', NULL, 0, 726274);
INSERT INTO "tarefas" ("USUARIO", "NRTAREFA", "HREXIBE", "DTMAXIMA", "PRIORIDADE", "INCLUIDOR", "SOLUC", "EXIBE", "VINCULO", "TEMPOESTIM", "TEMPOUSADO", "marca", "TEMPOCOMPU", "tempopago", "CAMPO", "ASSUNTO", "DATA", "HORA", "TAREFA", "ATIND", "DTCARGA", "DTPREFER", "tpprocesso", "modelo", "id") VALUES ('F ', 'F5029 ', '2023-11-11 10:00:00.000', NULL, 5, 'Damarys_Alencar', 'N', 'E', 'MP', 20, NULL, NULL, NULL, NULL, ' ', '2881-71.2023', '2023-11-08', '17:56:23', 'Resposta de Inacio (resposta automática):', ' ', '2023-10-23', '2100-01-01', NULL, 0, 726276);
INSERT INTO "tarefas" ("USUARIO", "NRTAREFA", "HREXIBE", "DTMAXIMA", "PRIORIDADE", "INCLUIDOR", "SOLUC", "EXIBE", "VINCULO", "TEMPOESTIM", "TEMPOUSADO", "marca", "TEMPOCOMPU", "tempopago", "CAMPO", "ASSUNTO", "DATA", "HORA", "TAREFA", "ATIND", "DTCARGA", "DTPREFER", "tpprocesso", "modelo", "id") VALUES ('F ', 'F5029 ', '2023-11-11 10:00:00.000', NULL, 5, 'Damarys_Alencar', 'N', 'E', 'MP', 20, NULL, NULL, NULL, NULL, ' ', '2881-71.2023', '2023-11-08', '17:56:25', 'Prossiga, por favor', ' ', '2023-10-23', '2100-01-01', NULL, 0, 726277);
INSERT INTO "tarefas" ("USUARIO", "NRTAREFA", "HREXIBE", "DTMAXIMA", "PRIORIDADE", "INCLUIDOR", "SOLUC", "EXIBE", "VINCULO", "TEMPOESTIM", "TEMPOUSADO", "marca", "TEMPOCOMPU", "tempopago", "CAMPO", "ASSUNTO", "DATA", "HORA", "TAREFA", "ATIND", "DTCARGA", "DTPREFER", "tpprocesso", "modelo", "id") VALUES ('F ', 'F5029 ', '2023-11-11 10:00:00.000', NULL, 5, 'Damarys_Alencar', 'N', 'E', 'MP', 20, NULL, NULL, NULL, NULL, ' ', '2881-71.2023', '2023-11-09', '17:50:49', ' ', ' ', '2023-10-23', '2100-01-01', NULL, 0, 814861);
INSERT INTO "tarefas" ("USUARIO", "NRTAREFA", "HREXIBE", "DTMAXIMA", "PRIORIDADE", "INCLUIDOR", "SOLUC", "EXIBE", "VINCULO", "TEMPOESTIM", "TEMPOUSADO", "marca", "TEMPOCOMPU", "tempopago", "CAMPO", "ASSUNTO", "DATA", "HORA", "TAREFA", "ATIND", "DTCARGA", "DTPREFER", "tpprocesso", "modelo", "id") VALUES ('F ', 'F5029 ', '2023-11-11 10:00:00.000', NULL, 5, 'Damarys_Alencar', 'N', 'E', 'MP', 20, 25, NULL, 1, 0, ' ', '2881-71.2023', '2023-11-09', '17:50:51', 'Resposta de Mirian_Silva:', ' ', '2023-10-23', '2100-01-01', NULL, 0, 814863);
INSERT INTO "tarefas" ("USUARIO", "NRTAREFA", "HREXIBE", "DTMAXIMA", "PRIORIDADE", "INCLUIDOR", "SOLUC", "EXIBE", "VINCULO", "TEMPOESTIM", "TEMPOUSADO", "marca", "TEMPOCOMPU", "tempopago", "CAMPO", "ASSUNTO", "DATA", "HORA", "TAREFA", "ATIND", "DTCARGA", "DTPREFER", "tpprocesso", "modelo", "id") VALUES ('F ', 'F5029 ', '2023-11-11 10:00:00.000', NULL, 5, 'Damarys_Alencar', 'N', 'E', 'MP', 20, NULL, NULL, NULL, NULL, ' ', '2881-71.2023', '2023-11-09', '17:50:55', 'Não consegui terminar a atividade no tempo porque Analisar d', ' ', '2023-10-23', '2100-01-01', NULL, 0, 814864);
INSERT INTO "tarefas" ("USUARIO", "NRTAREFA", "HREXIBE", "DTMAXIMA", "PRIORIDADE", "INCLUIDOR", "SOLUC", "EXIBE", "VINCULO", "TEMPOESTIM", "TEMPOUSADO", "marca", "TEMPOCOMPU", "tempopago", "CAMPO", "ASSUNTO", "DATA", "HORA", "TAREFA", "ATIND", "DTCARGA", "DTPREFER", "tpprocesso", "modelo", "id") VALUES ('F ', 'F5029 ', '2023-11-11 10:00:00.000', NULL, 5, 'Damarys_Alencar', 'N', 'E', 'MP', 20, NULL, NULL, NULL, NULL, ' ', '2881-71.2023', '2023-11-09', '17:50:57', 'ocumentos ', ' ', '2023-10-23', '2100-01-01', NULL, 0, 814865);
INSERT INTO "tarefas" ("USUARIO", "NRTAREFA", "HREXIBE", "DTMAXIMA", "PRIORIDADE", "INCLUIDOR", "SOLUC", "EXIBE", "VINCULO", "TEMPOESTIM", "TEMPOUSADO", "marca", "TEMPOCOMPU", "tempopago", "CAMPO", "ASSUNTO", "DATA", "HORA", "TAREFA", "ATIND", "DTCARGA", "DTPREFER", "tpprocesso", "modelo", "id") VALUES ('F ', 'F5029 ', '2023-11-11 10:00:00.000', NULL, 5, 'Damarys_Alencar', 'N', 'E', 'MP', 20, NULL, NULL, NULL, NULL, ' ', '2881-71.2023', '2023-11-09', '17:50:59', ' ', ' ', '2023-10-23', '2100-01-01', NULL, 0, 814866);
INSERT INTO "tarefas" ("USUARIO", "NRTAREFA", "HREXIBE", "DTMAXIMA", "PRIORIDADE", "INCLUIDOR", "SOLUC", "EXIBE", "VINCULO", "TEMPOESTIM", "TEMPOUSADO", "marca", "TEMPOCOMPU", "tempopago", "CAMPO", "ASSUNTO", "DATA", "HORA", "TAREFA", "ATIND", "DTCARGA", "DTPREFER", "tpprocesso", "modelo", "id") VALUES ('F ', 'F5029 ', '2023-11-11 10:00:00.000', NULL, 5, 'Damarys_Alencar', 'N', 'E', 'MP', 20, NULL, NULL, NULL, NULL, ' ', '2881-71.2023', '2023-11-09', '17:51:01', 'Resposta de Inacio (resposta automática):', ' ', '2023-10-23', '2100-01-01', NULL, 0, 814867);
INSERT INTO "tarefas" ("USUARIO", "NRTAREFA", "HREXIBE", "DTMAXIMA", "PRIORIDADE", "INCLUIDOR", "SOLUC", "EXIBE", "VINCULO", "TEMPOESTIM", "TEMPOUSADO", "marca", "TEMPOCOMPU", "tempopago", "CAMPO", "ASSUNTO", "DATA", "HORA", "TAREFA", "ATIND", "DTCARGA", "DTPREFER", "tpprocesso", "modelo", "id") VALUES ('F ', 'F5029 ', '2023-11-11 10:00:00.000', NULL, 5, 'Damarys_Alencar', 'N', 'E', 'MP', 20, NULL, NULL, NULL, NULL, ' ', '2881-71.2023', '2023-11-09', '17:51:03', 'Prossiga, por favor', ' ', '2023-10-23', '2100-01-01', NULL, 0, 814868);
INSERT INTO "tarefas" ("USUARIO", "NRTAREFA", "HREXIBE", "DTMAXIMA", "PRIORIDADE", "INCLUIDOR", "SOLUC", "EXIBE", "VINCULO", "TEMPOESTIM", "TEMPOUSADO", "marca", "TEMPOCOMPU", "tempopago", "CAMPO", "ASSUNTO", "DATA", "HORA", "TAREFA", "ATIND", "DTCARGA", "DTPREFER", "tpprocesso", "modelo", "id") VALUES ('F ', 'F5029 ', '2023-11-11 10:00:00.000', NULL, 5, 'Damarys_Alencar', 'N', 'E', 'MP', 20, NULL, NULL, NULL, NULL, ' ', '2881-71.2023', '2023-11-10', '16:15:08', ' ', ' ', '2023-10-23', '2100-01-01', NULL, 0, 816386);
INSERT INTO "tarefas" ("USUARIO", "NRTAREFA", "HREXIBE", "DTMAXIMA", "PRIORIDADE", "INCLUIDOR", "SOLUC", "EXIBE", "VINCULO", "TEMPOESTIM", "TEMPOUSADO", "marca", "TEMPOCOMPU", "tempopago", "CAMPO", "ASSUNTO", "DATA", "HORA", "TAREFA", "ATIND", "DTCARGA", "DTPREFER", "tpprocesso", "modelo", "id") VALUES ('F ', 'F5029 ', '2023-11-11 10:00:00.000', NULL, 5, 'Damarys_Alencar', 'N', 'E', 'MP', 20, 25, NULL, 6, 0, ' ', '2881-71.2023', '2023-11-10', '16:15:10', 'Resposta de Mirian_Silva:', ' ', '2023-10-23', '2100-01-01', NULL, 0, 816387);
INSERT INTO "tarefas" ("USUARIO", "NRTAREFA", "HREXIBE", "DTMAXIMA", "PRIORIDADE", "INCLUIDOR", "SOLUC", "EXIBE", "VINCULO", "TEMPOESTIM", "TEMPOUSADO", "marca", "TEMPOCOMPU", "tempopago", "CAMPO", "ASSUNTO", "DATA", "HORA", "TAREFA", "ATIND", "DTCARGA", "DTPREFER", "tpprocesso", "modelo", "id") VALUES ('F ', 'F5029 ', '2023-11-11 10:00:00.000', NULL, 5, 'Damarys_Alencar', 'N', 'E', 'MP', 20, NULL, NULL, NULL, NULL, ' ', '2881-71.2023', '2023-11-10', '16:15:14', 'Parecer terminado, segue para correção, usando o modelo 12', ' ', '2023-10-23', '2100-01-01', NULL, 0, 816388);
INSERT INTO "tarefas" ("USUARIO", "NRTAREFA", "HREXIBE", "DTMAXIMA", "PRIORIDADE", "INCLUIDOR", "SOLUC", "EXIBE", "VINCULO", "TEMPOESTIM", "TEMPOUSADO", "marca", "TEMPOCOMPU", "tempopago", "CAMPO", "ASSUNTO", "DATA", "HORA", "TAREFA", "ATIND", "DTCARGA", "DTPREFER", "tpprocesso", "modelo", "id") VALUES ('F ', 'F5029 ', '2023-11-11 10:00:00.000', NULL, 5, 'Damarys_Alencar', 'N', 'E', 'MP', 20, NULL, NULL, NULL, NULL, ' ', '2881-71.2023', '2023-11-10', '17:02:09', ' ', ' ', '2023-10-23', '2100-01-01', NULL, NULL, 816451);
INSERT INTO "tarefas" ("USUARIO", "NRTAREFA", "HREXIBE", "DTMAXIMA", "PRIORIDADE", "INCLUIDOR", "SOLUC", "EXIBE", "VINCULO", "TEMPOESTIM", "TEMPOUSADO", "marca", "TEMPOCOMPU", "tempopago", "CAMPO", "ASSUNTO", "DATA", "HORA", "TAREFA", "ATIND", "DTCARGA", "DTPREFER", "tpprocesso", "modelo", "id") VALUES ('F ', 'F5029 ', '2023-11-11 10:00:00.000', NULL, 5, 'Damarys_Alencar', 'N', 'E', 'MP', 20, 7.5, NULL, 0, 0, ' ', '2881-71.2023', '2023-11-10', '17:02:11', 'Resposta de Carol_Ogeda:', ' ', '2023-10-23', '2100-01-01', NULL, NULL, 816452);
INSERT INTO "tarefas" ("USUARIO", "NRTAREFA", "HREXIBE", "DTMAXIMA", "PRIORIDADE", "INCLUIDOR", "SOLUC", "EXIBE", "VINCULO", "TEMPOESTIM", "TEMPOUSADO", "marca", "TEMPOCOMPU", "tempopago", "CAMPO", "ASSUNTO", "DATA", "HORA", "TAREFA", "ATIND", "DTCARGA", "DTPREFER", "tpprocesso", "modelo", "id") VALUES ('F ', 'F5029 ', '2023-11-11 10:00:00.000', NULL, 5, 'Damarys_Alencar', 'N', 'E', 'MP', 20, NULL, NULL, NULL, NULL, ' ', '2881-71.2023', '2023-11-10', '17:02:15', 'Não foi usado o modelo correto neste caso. Me responda no mo', ' ', '2023-10-23', '2100-01-01', NULL, NULL, 816453);
INSERT INTO "tarefas" ("USUARIO", "NRTAREFA", "HREXIBE", "DTMAXIMA", "PRIORIDADE", "INCLUIDOR", "SOLUC", "EXIBE", "VINCULO", "TEMPOESTIM", "TEMPOUSADO", "marca", "TEMPOCOMPU", "tempopago", "CAMPO", "ASSUNTO", "DATA", "HORA", "TAREFA", "ATIND", "DTCARGA", "DTPREFER", "tpprocesso", "modelo", "id") VALUES ('F ', 'F5029 ', '2023-11-11 10:00:00.000', NULL, 5, 'Damarys_Alencar', 'N', 'E', 'MP', 20, NULL, NULL, NULL, NULL, ' ', '2881-71.2023', '2023-11-10', '17:02:17', 'delo normal, por favor. Pode pedir a intimação do registrado', ' ', '2023-10-23', '2100-01-01', NULL, NULL, 816454);
INSERT INTO "tarefas" ("USUARIO", "NRTAREFA", "HREXIBE", "DTMAXIMA", "PRIORIDADE", "INCLUIDOR", "SOLUC", "EXIBE", "VINCULO", "TEMPOESTIM", "TEMPOUSADO", "marca", "TEMPOCOMPU", "tempopago", "CAMPO", "ASSUNTO", "DATA", "HORA", "TAREFA", "ATIND", "DTCARGA", "DTPREFER", "tpprocesso", "modelo", "id") VALUES ('F ', 'F5029 ', '2023-11-11 10:00:00.000', NULL, 5, 'Damarys_Alencar', 'N', 'E', 'MP', 20, NULL, NULL, NULL, NULL, ' ', '2881-71.2023', '2023-11-10', '17:02:19', 'r para se manifestar quanto à impugnação também, por favor ', ' ', '2023-10-23', '2100-01-01', NULL, NULL, 816455);